-
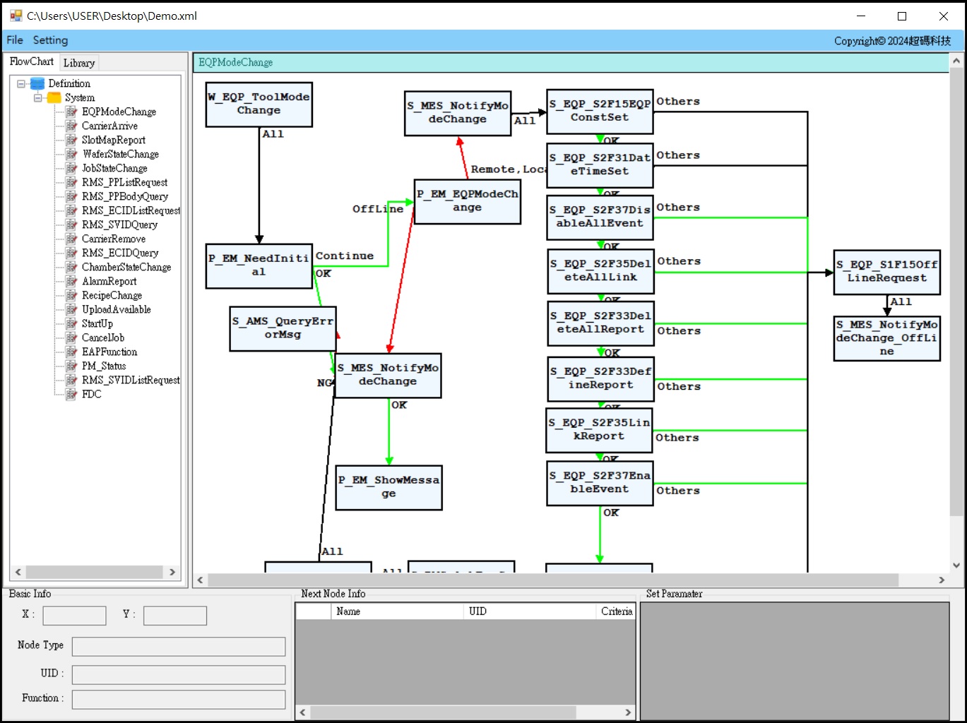
Flow Chart Control
流程圖控
-
SECS/GEM/HSMS
SECS Dirver
-
通訊開發
Any Protocol
-
視覺影像
瑕疵檢測、對位
-
自動化整合
光電、半導體、CIM、SECS、BC
PLC、PC Base Integrate
-
樹莓派
IoT - Link
-
Line Notify
Alarm、DataBase、Cloud
超碼科技 TopCode